Вітаю! У нас є стара модель товару, яку ми більше не закуповуємо і не продаємо. Але картку видаляти не можна, бо по ній є історія продажів. Менеджери іноді помилково вибирають цей товар у нових замовленнях. Як можна цю картку 'заморозити' або сховати зі списку, щоб її не можна було вибрати?
Вітаємо на форумі SAP
Ця спільнота призначена для користувачів професіоналів та ентузіастів SAP. Діліться та обговорюйте актуальні задачі та питання, створіть свій професійний профіль і ставайте кращими разом з нами.
Як позначити товар як "Неактивний", щоб менеджери помилково не додавали його в замовлення?
Це запитання позначене
Вітаю!
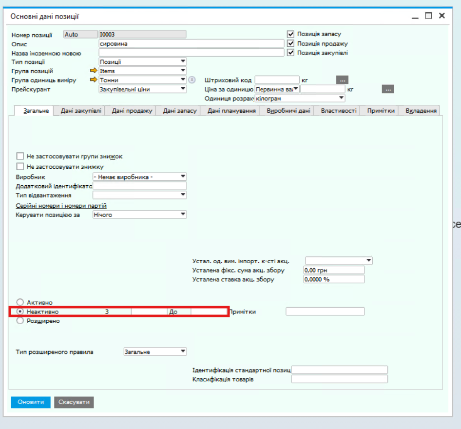
Так, видаляти картки, по яких були рухи, система не дозволить, та й для історії це шкідливо. Для вашої задачі є просте стандартне рішення — перевести товар у статус "Неактивний".
Ось як це зробити:
Відкрийте Картку позиції
Шлях: Запаси → Основні дані позиції (Inventory → Item Master Data). Знайдіть код вашого старого товару.
Змініть статус
У правій частині вікна (зазвичай під полями коду та назви) знайдіть блок перемикачів.
Оберіть пункт "Неактивно" (Inactive).
Порада: Поля з датами ("З" / "По") можна залишити порожніми. Тоді блокування почне діяти миттєво і безстроково.

Збережіть зміни
Натисніть кнопку "Оновити" (Update).
Як працює:
Тепер цей товар зникне зі списків вибору. Якщо менеджер натисне Tab, щоб обрати товар, він його просто не побачить. А якщо спробує ввести код вручну по пам'яті — SAP видасть червону помилку "Товар неактивний" і заблокує додавання рядка.
Enjoying the discussion? Don't just read, join in!
Create an account today to enjoy exclusive features and engage with our awesome community!
Реєстрація| Related Posts | Відповіді | Переглядів | Дія | |
|---|---|---|---|---|
|
|
0
квіт. 26
|
18 | ||
|
|
1
квіт. 26
|
102 | ||
|
|
1
квіт. 26
|
79 | ||
|
|
1
квіт. 26
|
39 | ||
|
|
1
квіт. 26
|
32 |